tsymbaluyk

tsymbaluyk

Пикабушник
153 рейтинг 4 подписчика 0 подписок 16 постов 0 в горячем
0

Как рассчитать цену на услугу

Как рассчитать цену на услугу? Инструкция для предпринимателей и менеджеров

Я часто сталкиваюсь с проблемой, что предприниматели или менеджеры проектов не знают какую цену установить на услугу компании.
Сегодня я поделюсь своей инструкцией, как я поступаю в таких ситуациях и приведу пример.

Себестоимость + маржа + налог
Чтобы определить цену:
1. Нужно разбить услугу на составляющие компоненты. Обычно, я представляю .как по шагам услуга оказывается.
2. Определить стоимость расходов на материалы для оказания услуги, оплаты труда специалиста, потенциальные налоги.

В моем случае есть постоянные расходы и переменные. такие как часы работы специалиста. Эту величину я сначала субъективно оценил в 30 часов, а через 1 год с каждым клиентом я посмотрел фактическое время, которое тратил специалист на их задачи. У меня появилась величина 12 часов. Каждый год я эту величину изменяю и закладываю цены на будущих год, исходя из показателя инфляции.

3. Скопировать таблицу-шаблон к себе в Google Таблицы. Добавить свою информацию в поля таблицы. Поля без фона можно редактировать, с зеленым фоном редактируйте, если умеете пользоваться формулами Excel.
4. Чтобы определить стоимость, посмотрите на поле “Расходы” и укажите в поле “Стоимость для клиента“ цену выше, чем расходы. Если значение в поле “рентабельность” положительное и выше годовой инфляции, значит вы всё сделали правильно. Вы молодец)
5. Теперь вы знаете стоимость услуги для ваших клиентов.

Я сделал расчет на примере услуги “Обслуживание сайта со второго года” для моих клиентов, которым я делаю сайт. Услуга отличается тем, что помимо того, что сайт должен работать без перебоев и технических ошибок, клиентам иногда требуется исправить цены, изменить текст, скрыть информацию о сотруднике с сайта и т.д.

Кажется, что это легкая задача, но как поступали заказчики раньше?
Заказчику приходилось искать специалиста на каждую задачу, проверять его квалификацию, подписывать с ним договор. Из-за этого каждое исправление на сайте стоило от 500 до 10 000 рублей. Много времени и сил требовалось, чтобы найти исполнителя. Также, исполнитель мог оказаться недобросовестным и захватить все доступы к сайту, требуя выкуп. Рисков много, поэтому эта услуга очень ценная для моих клиентов.

Что думаете о таком подходе? Пишите в комментариях.

Показать полностью

Мне понравилась механика, как Яндекс Cloud рекламирует свою GPT для бизнеса, предлагая сыграть в шахматы против Яндекс GPT

Мне понравилась механика, как Яндекс Cloud рекламирует свою GPT для бизнеса, предлагая сыграть в шахматы против Яндекс GPT
Попробовать можно при авторизации в Яндекс.Cloud

P.S. Я победил, но не с первой попытки (:

Мне понравилась механика, как Яндекс Cloud рекламирует свою GPT для бизнеса, предлагая сыграть в шахматы против Яндекс GPT
0

В чём проблема с курсами в интернете

В чём проблема с курсами в интернете?

Я поделюсь своим мнением о курсах в интернете, хочется услышать и ваше мнение, если сталкивались с ними.

Изначально нужно понимать, что любое обучение — это знания и опыт, которые надо научиться использовать, как инструмент.

Я разделяю курсы по трем категориям:
1. Курсы от инфобизнесменов
2. Курсы от образовательных учреждений
3. Курсы от практикующих специалистов


1. Курсы от инфобизнесменов
Содержат много мотивации, мало знаний, много воды.
Обычно, у них какие-то странные направления обучения, например: Курс «марафон желаний».
Используют в продажах и в процессе курса, которые придают ценности.
Получается за хорошо «упакованным» курсом может стоять даже чужой курс, а иногда просто набор каких-то данных из интернета.

Плюсы
+ Можно замотивироваться и начать что-то делать
+ Можно посмотреть, как сделаны курсы и начать продавать курсы самостоятельно
+ Если вам есть что продавать, то можно продавать услуги другим ученикам

Минусы
— Непонятно, как извлечь выгоду из тех знаний и опыта, которые сообщили на курсе
— Будет жалко потраченных сил и времени
— Вряд ли вы снова купите какой-то курс

2. Курсы от образовательных учреждений
Обычно, они распространяются через платформы, как Cousera или через сайт колледжа/института/университета.

Плюсы
+ Ценные знания
+ Дешевле, чем очное образование
+ Диплом государственного образца

Минусы
— Иногда, могут быть плохо упакованы
— Тяжело найти подходящий курс

3. Курсы от практикующих специалистов
Это онлайн-школы и курсы от специалистов, иногда инфобизнесмены мимикрируют и выдают себя за специалистов (❗)

Плюсы
+ Ценные знания и практический опыт
+ Знают практические фишки
+ Диплом государственного образца
+ Помогут с первыми клиентами и работе в найме. потому что самостоятельно прошли этот путь

Минусы
— Стоят дорого
— Иногда привирают на старте и не выполняют обязательств, обычно, случайно, потому что недостаточно опытны в организации.
— Качество материала может страдать

Мне интересно ваше мнение, давайте обсудим это в комментариях.

У меня был большой абзац по каждому направлению, но ограничение по символам не даёт мне всё опубликовать (

Показать полностью
6

Сценарии работы с нейросетями для повседневных задач

Я использую нейросети для повседневных задач по работе. Хочу поделиться своим опытом и примерами сценариев, возможно, это поможет вам тоже внедрить их в свою работу, чтобы повысить личную эффективность.

Не стоит ожидать, что нейросети полностью сделают всю работу, вы просто начнете быстрее получать результат. Воспринимайте её, как студента-помощника: чем точнее задание, тем лучше результат.

Также, расскажу о нейросети, которую можно оплатить с расчетного счета компании!

Безопасность при работе с нейросетями

Что можно отправлять в чат с нейросетями?

  • Общие темы и идеи: Мировые события, культура, искусство, технологии.

  • Факты и статистика: Общие факты, показатели и данные, свободно доступные в публичных источниках.

  • Публичные данные: Информация, которая доступна в открытых источниках без ограничений.

  • Обучающие материалы: Учебные пособия, которые не содержат личной информации.

  • Общая информация о продуктах: Описание продуктов и услуг, которые компания предлагает, без упоминания конкретных клиентов или их данных.

  • Творческие задания и идеи: Запросы на создание историй, художественных произведений, описания.

Что нельзя отправлять в чат с нейросетями?

  • Личные данные клиентов и сотрудников: Имя, адрес, телефоны, контактные данные и любая другая информация, идентифицирующая личность.

  • Конфиденциальные документы: Внутренние отчеты, финансовые данные, стратегические планы.

  • Данные клиентов: Информация о клиентах, их предпочтениях или истории покупок.

  • Коммерческая тайна: Секреты производства, бизнес-стратегии и любые другие непубличные данные.

  • Патенты и интеллектуальная собственность: Защищенные разработки, идеи и технологии, касающиеся новых продуктов или услуг.

  • Секретные наработки и разработки: Проекты и исследования, находящиеся на стадии разработки, которые еще не опубликованы.

Сравнение нейросетей и какую я выбрал для своей работы

Важно, что выбор нейросети - это зависит от ваших ожиданий, компетенций в работе с ВПН и иностранными картами для оплаты и результатом, который выдает нейросеть. Можете пробовать менять модель, чтобы добиться того результата, который вы ожидали. Я в инструкции опишу пример для тех, кто не хочет заморачиваться со всем этим и иметь возможность платить со счёта компании в РФ.

Таблица сравнения

Я выбрал для своих задач chad ai и deepseek.

Сценарии работы с примерами

Текст

  • Борьба с синдромом «белого листа»;

Запрос:
“Я хочу написать текст статью на тему сценарии для работы с нейросетями для повседневных задач, но у меня синдром белого листа. Помоги и составь структуру будущей статьи и напиши кратко такую статью. Думай по шагам и перепроверь себя.”

  • Рерайт текста;

Запрос:
“Сделай рерайт текста ниже, чтобы он был понятнее, используй смайлики и сократи текст до 500 символов. Думай по шагам и перепроверь себя”

Текст:”

Помогает сделать большой текст маленьким или сделать текст в нужном вам стиле.

Сравним текст начальный и итоговый:

В целом, с задачей нейросеть справилась. Обратите внимание, что символов 620, а не 500 как я просил. Можно попросить нейросеть сделать все таки 500 символов и она сделает:

Главное проверьте, что в чате включен контекст:

В итоге, нейросеть сделала так, как я просил:

  • Сценарий для видео, обложка и название;

Запрос:
“Я занимаюсь маркетингом для клиентов из среднего и крупного бизнеса в РФ. Сделай кликбейтный и эмоционально вовлекающий сценарий для рекламного видео, обложка и топ 5 названий для видео. Думай по шагам и перепроверь себя.”

Сценарий поможет запустить творческий процесс, потому что есть уже идею, которую можно улучшать и адаптировать.

  • Проверка текста на ошибки.
    Запрос:
    “Проверь текст ниже на ошибки русской речи и отправь итоговый текст без ошибок. Думай по шагам и перепроверь себя.

Текст:

йа начиначий, блоггэр и хачу вести, свой тг канал, чтоби прадвать инфокурсы и заработат многа денег.”

Данный сценарий полезен для перепроверки ваших писем, информационных писем, инструкций, постов для соц. сетей или текста в email рассылках и других текстах.

Изображения и видео

  • Создание картинок по запросу (изображения и иконки для презентаций и фоны);

Запрос:
“Сделай обложку для видео со следующим содержанием:

Эмоциональный заголовок, который сразу привлекает внимание, например: "Преобразите свой бизнес!"

Иллюстрация, отражающая рост, успех, или довольных клиентов.”


Получилось что-то страшное:

Давайте попробуем поменять модель на более дорогую:

Стало лучше, но есть ошибка в тексте. Поэтому лучше генерировать без текста на картинке. По стоимости первая картинка стоила нам ~6 рублей, а вторая 50 рублей. Всё равно быстрее и дешевле, чем искать дизайнера.
Картинка без текста выглядит так:

Запрос:
“Сделай обложку для видео со следующим содержанием:

Иллюстрация, отражающая рост, успех, или довольных клиентов. Не добавляй текст на картинку.”

Кстати, вы можете задавать стиль и рисовать более реалистичные картинки. На эту тему моя коллега ведет тг-канал и делиться готовыми промтами - https://t.me/neyrogid

  • Распознать текст на картинке;

В данном сценарии нужно нажать другие кнопки. Также, можно загрузить изображение в чат, а потом написать, что вы хотите получить в результате

  • Создание фонов для презентаций;

Запрос:
“Сделай фон для презентации на тему:

"Сценарии для работы с нейросетями для повседневных задач". Не добавляй на слайд текст.”

Результат ок, но нужно будет добавить белый или черный полупрозрачный фильтр на фото, чтобы оно получилось менее контрастным.

Можно использовать, чтобы кратко понять суть и не смотреть или читать статью полностью. Кстати. В яндекс браузере эта функция есть на каждой странице на телефоне или компьютере.

  • Убрать фон с картинки.

Было:

Было:

Стало:

Стало:

Анализ

  • Анализ текстовых отзывов от клиентов;

Запрос:
“Проанализируй отзывы ниже и сделай саммари. Что сделать, чтобы улучшить сервис?”

Я скопировал отзывы из публичной части для яндекс.карты для организации. Нейросеть проанализировала и на основе общей информации предложила план.
Также, можно загрузить таблицу и получить шаблон отзыва и рекомендации, что нужно изменить в бизнесе для каждого отзыва и распределить задачи по сотрудникам.

  • Структурирование данных и анализ неструктурированных данных (в том числе pdf).

Запрос:
“Проанализируй документ и выведи весь контент в виде таблицы в ответе. Перепроверь себя и думай по шагам.”

Я взял для примера содержимое yandex.ru и сохранил как pdf и вложил в чат. Далее нейросеть проанализировала содержимое и дала ответ на основе содержимого. Работает с перебоями, но можно загрузить текстовые данные прямо в запрос чата и тогда все работает прекрасно. Анализирует не только pdf, но и таблицы.

  • Структурирование данных (из текста в таблицу);

Запрос:
“Проанализируй текст ниже и представь его в формате таблицы. Думай по шагам и перепроверь себя.

текст:”

Функции

  • Шаблоны запросов к нейросетям с качественными ответами;

Внутри chad AI есть шаблоны популярных сценариев, например, написание текстов для блога. Я такой подходе не поддерживаю, однако, многие его используют для наполнения своих блогов на сайте.

Если у вас есть вопросы, то задавайте их в комментариях.

Если вам интересна тема цифрового маркетинга и использования нейросетей - присоединяйтесь к моему каналу. В нём в формате коротких постов я делюсь опытом продвижения из личного опыта.

Показать полностью 10 12
6

Как выбрать локацию для помещения для успешного открытия бизнеса?

Чтобы бизнес стал успешным, как минимум, требуется разбираться в нише и найти отличное помещение для вашего бизнеса.

С поиском района для аренды помещения под бизнес или района оказания услуг вам может помочь бесплатные сервисы, которые агрегирует данные и делится результатами аналитики бесплатно.

В этой статье я разберу все сервисы, которые знаю и поделюсь с вами.

Начнем с сервиса от мсп.рф. Сервис позволяет оценить перспективы будущего бизнеса исходя, из вашего бюджета либо локации вашего бизнеса. На сервисе вы можете сравнить разные ниши и выбрать, ту которая вам больше подходит.

На первом экране после авторизации можно выбрать нужный нам сервис, а можно попробовать все по очереди:

  • Сервис “Розничный бизнес” - поможет рассчитать эффективность нового бизнеса, исходя из вашего бюджета либо найти лучшую локацию, где максимальный спрос на услуги вашего будущего бизнеса.

  • Сервис “Бизнес для самозанятых” - поможет оценить перспективность локации, исходя из выбранного направления деятельности и потенциальных локаций для аренды помещения вашего бизнеса:

  • Сервис “Оценка привлекательности локаций” - поможет оценить насколько будет успешен ваш бизнес, исходя из локации помещения, а потом поможет составить бизнес-план:

Также, здесь есть аналитика по району,например, я выбрал ремонт компьютеров и установил метку на карте и получил данные. На карте указаны конкурентные бизнесы.

Если нажать кнопку получить бизнес-план, то получим вот такой расчёт:

Мы в можем внести корректировки в расчет бизнес-плана, в вкладах слева.
Содержание бизнес-плана:
1. Резюме

2. Анализ рынка

3. Маркетинговая стратегия

4. Маркетинговый план

5. План продаж

6. Инвестиционная программа

7. Потенциальные поставщики

8. Операционные расходы

9. Финансовый план

10. Оценка рисков

Полный файл с бизнес-планом опубликовал в своем telegram канале.

Следующий способ:

Яндекс.Карты и анализ негативных отзывов конкурентов

Заходим на яндекс карты - https://yandex.ru/maps

И находим конкурентов в той локации, где вы планировали работать

Далее последовательно открываете конкурентов и смотрите последние и негативные отзывы от клиентов. Вам нужно найти в отзывах то, конкурентное преимущество, что не могут обеспечить конкуренты:

Например, что у вас не будет меняться цена после того, как вы ее озвучили клиенту или то, что вы делаете работу быстрее, чем конкуренты. Т.е. надо понять, что конкуренты не могут, а вы можете. Если найдете, то открывайтесь, если нет, то не открывайтесь в этой локации.

Следующий способ:

Анализ поискового спроса в Яндексе по городу

Вы вводите запрос, по которому могут найти вас клиенты и анализируете сколько таких запросов в месяц:

Если понимаете, что запросов почти нет в вашем городе, то открываться не стоит либо придется вложить СИЛЬНО больше денег в маркетинг, на то, чтобы объяснить клиенту, зачем нужна ваша услуги или продукт. И если совпадут звезды, у клиента будут деньги, он осознает потребность, то он купит у вас.

Если конкуренции в городе нет - это негативный сигнал, а не позитивный в большинстве случаев!

Финальный способ для оценки:

Анализ с помощью инструментов таргетированной и контекстной рекламы

Яндекс и ВК собирает данные о пользователях, чтобы рекламодатели могли запускать рекламу, настраивая, нужны параметры в рекламном кабинете:

https://vk.com/ads

Нажимаете на кнопку создать объявление:

Далее нажимаете “переходы по рекламе”

На следующем шаге можно выбрать любой пункт, но я выбрал реклама сайта, чтобы не создавать рекламное сообщение:

Далее в настройках аудитории мы уже видим прогноз аудитории от ВК:

на следующем шаге я ввел данные потенциальной аудитории клиентов:

И мы получили информацию, что в этом районе проживает ~58 тысяч потенциальных клиентов, за которых вы будете бороться с конкурентами в этом районе. Если вас устраивает такое количество клиентов и вы знаете, что для клиентов будет конкурентным преимуществом, то можете открываться в этой локации.

Если у вас остались вопросы, то можете задавать их в комментарии под постом, а если хотите предложить тему или вопрос для следующей статьи, то пишите в комментариях моего telegram канала.

Показать полностью 14
5

Инструкция: как сделать ИИ (нейро) продажника/консультанта в чате на сайте с обучением на информации по компании. [ИИ для бизнеса]

UPD:

Если у вас ошибка при отправке данных по вебхуку,то добавьте следующую интеграцию к своему боту в botpress - https://app.botpress.cloud/hub/integrations/intver_01HXA4418...

Не забудьте добавить одинарные кавычки ('АДРЕС ВАШЕГО ХУКА') - когда добавите адрес вашего вебхука.

P.S. Судя, по большему числу обращений, сообщаю я готов помочь в создании такого ИИ сотрудника под ваши требования ЗА ВАС.

В этой статье расскажу, как пошагово можно запустить своего ИИ консультанта на сайте для консультирования клиента или сбора новых заявок без навыков программирования.

Задавайте вопросы про создание этого ИИ ( на самом деле GPT) бота или опишите идею любого другого, чтобы я рассказал в следующих статьях, как сделать бота по вашей идее.

Последние полтора года я занимаюсь созданием ИИ-ассистента контакт-центра, обученного на данных о компании, который помогает консультировать клиентов оператору в чатах. В этой статье я расскажу про более простую реализацию, в которой мы обучим ИИ информации о вашей компании и поставим задачу собирать обращения от клиентов в гугл таблицах.

Идея собрать такого ИИ возникла после обращений моих клиентов, которые жаловались, что операторы, которых они нанимают на работу с чатами либо чего-то не знают, либо только делали вид, что “работают” и в связи с этим клиенты спрашивали, могу ли я сделать такого ИИ-продажника для них. К тому же, без оператора заявки долго ждали ответа в CRM и потенциальные клиенты уже покупали у конкурентов.

Такой ИИ продажник/консультант подойдет средним компаниям, в которых сейчас работает человек и отвечает на чаты, либо тем, кто еще не используют чат на сайте. В отличие от человека, созданный чат-бот будет работать круглосуточно, без перерывов и отпусков.

Пример работы

Я запустил бота на своём сайте и собираю обращения от потенциальных клиентов. 1% пользователей на сайте оставляет заявку, а остальные 10% просто задают вопросы и используют бота, как поиск по сайту:

Инструкция: как сделать ИИ (нейро) продажника/консультанта в чате на сайте с обучением на информации по компании. [ИИ для бизнеса]

Как создать такого же бота

Учитывая, что я обещал рассказать, как создать такого бота без знаний программирования, то мы будем пользоваться услугами сервиса: https://botpress.com/

Вам нужно зарегистрироваться на сервисе: https://sso.botpress.cloud/registration

Инструкция: как сделать ИИ (нейро) продажника/консультанта в чате на сайте с обучением на информации по компании. [ИИ для бизнеса]

После регистрации увидите такой интерфейс, где нужно нажать «Create bot» (создать бота):

Инструкция: как сделать ИИ (нейро) продажника/консультанта в чате на сайте с обучением на информации по компании. [ИИ для бизнеса]

После создания бота, вам нужно повторить структуру, которая у меня на скриншоте:

Инструкция: как сделать ИИ (нейро) продажника/консультанта в чате на сайте с обучением на информации по компании. [ИИ для бизнеса]

Перед созданием бота сделаем таблицу, куда будут записываться контактные данные пользователя. Переходим в раздел таблиц, создаем новую таблицу и указываем названия столбцов данных, которые будем собирать:

Инструкция: как сделать ИИ (нейро) продажника/консультанта в чате на сайте с обучением на информации по компании. [ИИ для бизнеса]

Создание бота

На первом этапе уточняем у пользователя, чем ему помочь и добавляем варианты ответа:

Инструкция: как сделать ИИ (нейро) продажника/консультанта в чате на сайте с обучением на информации по компании. [ИИ для бизнеса]

Если пользователь хочет заказать услуги, то нужно взять контактные данные пользователя. Я сделал это серией последовательных вопросов:

Инструкция: как сделать ИИ (нейро) продажника/консультанта в чате на сайте с обучением на информации по компании. [ИИ для бизнеса]

Затем я записываю полученные ответы в таблицу:

Инструкция: как сделать ИИ (нейро) продажника/консультанта в чате на сайте с обучением на информации по компании. [ИИ для бизнеса]

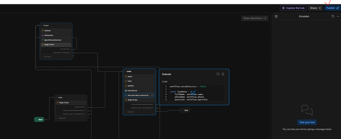
Если хотите, чтобы заявки приходили в гугл таблицы, как у меня, то сначала создайте аккаунт на make.com и сделайте связку webhook - google tabs:

Инструкция: как сделать ИИ (нейро) продажника/консультанта в чате на сайте с обучением на информации по компании. [ИИ для бизнеса]

А дальше отправляю ответы в гугл таблицу через конектор make.com.

В моём случае следующий код (не забудьте указать адрес вашего вебхука):

workflow.nocodeSuccess = false

const leadData = {

fullName: workflow.name,

phoneNum: workflow.phone,

question: workflow.question

}

try {

const response = await axios.post('АДРЕС ВАШЕГО ХУКА', leadData)

workflow.nocodeSuccess = true

}

catch (error) {

console.error(error)

}

Дальше, когда заявка получена, я уведомляю об том пользователя и предлагаю воспользоваться другим функционалом бота, например, получить совет от ИИ-маркетолога:

Инструкция: как сделать ИИ (нейро) продажника/консультанта в чате на сайте с обучением на информации по компании. [ИИ для бизнеса]

Если пользователь выбирает совет, то узнаем, какой вопрос у пользователя:

Инструкция: как сделать ИИ (нейро) продажника/консультанта в чате на сайте с обучением на информации по компании. [ИИ для бизнеса]

На следующем шаге вопрос пользователя с дополнительным промтом, как на скриншоте передаем для обработки ГПТ:

Инструкция: как сделать ИИ (нейро) продажника/консультанта в чате на сайте с обучением на информации по компании. [ИИ для бизнеса]

После выводим полученный ответ сообщение пользователю:

Инструкция: как сделать ИИ (нейро) продажника/консультанта в чате на сайте с обучением на информации по компании. [ИИ для бизнеса]

И снова возвращаем пользователя в меню и предлагаем воспользоваться другим функционалом.

Чтобы обучить ИИ информации о нашей компании, добавляем новую базу знаний (сайт, документ или другую информацию), то открываем knowledge base:

Инструкция: как сделать ИИ (нейро) продажника/консультанта в чате на сайте с обучением на информации по компании. [ИИ для бизнеса]

Далее справа вверху нажимаем “Publish” - “Опубликовать”:

Инструкция: как сделать ИИ (нейро) продажника/консультанта в чате на сайте с обучением на информации по компании. [ИИ для бизнеса]

Публикуем чат-бот на вашем сайте

Возвращаемся в панель, в которой нажимали “create bot” и переходим в раздел Webchat. Настраиваем и описываем вашего бота, как вам необходимо:

Инструкция: как сделать ИИ (нейро) продажника/консультанта в чате на сайте с обучением на информации по компании. [ИИ для бизнеса]

Далее копируем ссылки в разделе “Share” - “Embed code”:

Инструкция: как сделать ИИ (нейро) продажника/консультанта в чате на сайте с обучением на информации по компании. [ИИ для бизнеса]

Далее я перехожу на свой сайт на Тильда и добавляю код на все страницы через блок T123 и добавляю в раздел header, который показывается у меня на всех страницах.

Далее нажимаем опубликовать и еще раз в разделе главного меню “опубликовать все страницы”.

Теперь бот работает на вашем сайте.

Надеюсь, что у вас все получилось, если нет - задавайте вопросы в комментариях или обращайтесь ко мне, постараюсь вам помочь лично. Также, пишите про какие функции рассказать в следующий раз.

По всем вопросам - пишите в telegram

Показать полностью 17
18

Как сделать версию для слабовидящих для сайта за 3 минуты по ГОСТу Р 52872-2019

Мои клиенты - медицинские клиники, попросили меня сделать версию для слабовидящих на сайте.

"В соответствием с ГОСТом Р 52872-2019 все государственные органы, медицинские и учебные учреждения обязаны иметь версию сайта для слабовидящих, чтобы не допустить дискриминации людей страдающих проблемами со зрением. Так же предусмотрена административная и уголовная ответственность за дискриминацию."

В процессе решения этой задачи я нашел скрипт - https://lidrekon.ru/slep/

Скрипт условнобесплатный (владелец оставил форму для донатов, призывая поддержать его) и довольно просто устанавливается. Рекомендую.

Но я столкнулся с проблемой, что нельзя его адаптировать под разные версии устройств, поэтому я его доработал и публикую свою версию ниже:

Код для вставки в секцию head:

<script src="https://lidrekon.ru/slep/js/jquery.js"></script>

<script src="https://lidrekon.ru/slep/js/uhpv-full.min.js"></script>

Либо код для вставки в footer:

<script src="https://lidrekon.ru/slep/js/jquery.js"></script>

<script src="https://lidrekon.ru/slep/js/uhpv-hover-full.min.js"></script>

Код кнопки разместить в любом месте html-страницы:

<a id="specialButton" href="#"><img src="https://lidrekon.ru/images/special.png" id='glazd' alt="ВЕРСИЯ ДЛЯ СЛАБОВИДЯЩИХ" title="ВЕРСИЯ ДЛЯ СЛАБОВИДЯЩИХ" /></a>

<style>

@Media screen and (max-width: 980px) {

#glazd {

position:absolute;

top:10px;

right:100px;

z-index: 99999;

width:50px;

}

}

@Media screen and (min-width: 980px) {

#glazd {

position:absolute;

top:20px;

left:50px;

z-index: 99999;

width:50px;

}

}

</style

>

Забирайте, если необходимо (:

Если код перестал работать, то пишите мне, я постараюсь помочь.

Показать полностью
0

Необычный способ продвижения услуг для крупных сообществ/блогеров/компаний с большой базой подписчиков

Способ отлично подходит владельцам крупных сообществ или блогерам, т.е. в тех случаях, когда аудитория большая, но прямых контактов нет.

Что за способ продвижения?

Провести турнир по игре/конкурс/тестированию на знание продукта среди своей аудитории, чтобы получить больше данных для ретаргетинга и дальнейшей продаже.

План действий по шагам:

  1. Запускаем опрос в сообществе и выбираем игру или формата для соревнования

  2. анонсируем во всех сообществах компании/блога с ссылкой для регистрации

  3. аудитория предоставит нам контакты и другую информацию для квалификации клиента

  4. аудитория согласится с обработкой персональных данных и согласится на отправку рекламных сообщений

  5. настраиваем ретаргетинг в социальных сетях и контекстной рекламе на аудиторию по данным телефонов и email

  6. делаем рекламу мероприятия и стараемся получить максимальный охват от новой аудитории, которой нет в первоначальной базе

  7. проводим мероприятие, награждаем победителей

  8. после мероприятия звоним потенциальным клиентам по информации, которую собрали в анкете регистрации

  9. Продаем :)

Пример, реализации - турнир по DotA 2 для предпринимателей от Михаила Гребенюка.

Михаил анонсировал турнир на своем канале и добавил форму регистрации.

Далее по данным, указанными участниками запустили рекламу. Это позволило привлечь новые лиды в воронку продаж по меньшей стоимости, т.к. ретаргетинг стоит кратно дешевле, чем другие виды таргетинга.

Также, такие простые механики позволяют увеличить потенциальную аудиторию блогера или компании за счет популярности игры, по которой проводится турнир, потому что тех, кто играет в dota 2 и является предпринимателем, намного больше, чем тех, кто смотрит Гребенюка, играет в dota 2 и является предпринимателем.

Как выглядит реклама, анкета на регистрацию и анонс турнира

Как вам такой способ увеличения продаж?)

Показать полностью 4
Отличная работа, все прочитано!

Темы

Политика

Теги

Популярные авторы

Сообщества

18+

Теги

Популярные авторы

Сообщества

Игры

Теги

Популярные авторы

Сообщества

Юмор

Теги

Популярные авторы

Сообщества

Отношения

Теги

Популярные авторы

Сообщества

Здоровье

Теги

Популярные авторы

Сообщества

Путешествия

Теги

Популярные авторы

Сообщества

Спорт

Теги

Популярные авторы

Сообщества

Хобби

Теги

Популярные авторы

Сообщества

Сервис

Теги

Популярные авторы

Сообщества

Природа

Теги

Популярные авторы

Сообщества

Бизнес

Теги

Популярные авторы

Сообщества

Транспорт

Теги

Популярные авторы

Сообщества

Общение

Теги

Популярные авторы

Сообщества

Юриспруденция

Теги

Популярные авторы

Сообщества

Наука

Теги

Популярные авторы

Сообщества

IT

Теги

Популярные авторы

Сообщества

Животные

Теги

Популярные авторы

Сообщества

Кино и сериалы

Теги

Популярные авторы

Сообщества

Экономика

Теги

Популярные авторы

Сообщества

Кулинария

Теги

Популярные авторы

Сообщества

История

Теги

Популярные авторы

Сообщества