74

Glass ring

Решил рисовать что-то простое и более быстрое, что бы набить руку. Сегодня это какая то стеклянная перетекающая масса.

Blender RU

1.3K постов3.7K подписчиков

0
Автор поста оценил этот комментарий

Есть ли какие-то уроки или описание идей, как подобные формы делать?

раскрыть ветку (1)
1
Автор поста оценил этот комментарий

Есть геометрические ноды, при помощи них можно сделать многое. Вот их я и пытаюсь изучить... просто вбей в поисковик "геометрические ноды"

1
Автор поста оценил этот комментарий

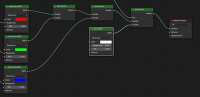
ноды стекла покажешь?

раскрыть ветку (1)
1
Автор поста оценил этот комментарий

у Назария на ютубе взял?

раскрыть ветку (1)
0
Автор поста оценил этот комментарий

да, у него, хотя пересмотрел много всего про стекло,  его урок  больше понравился

0
Автор поста оценил этот комментарий

Ниче она не перетекающая, там типа ленты мебиуса, просто крутится.

Материал стекла сам делал?

раскрыть ветку (1)
0
Автор поста оценил этот комментарий

перетекающая ,или крутящаяся думаю тут принципиально разницы  нет.

по поводу материала , все относительно,  в целом  делал сам, но придумал не я , подсмотрел на уроках по ютубу. Чтобы мне самому что то придумать, еще далеко... надо тренироваться и изучать, как то так.

Темы

Политика

Теги

Популярные авторы

Сообщества

18+

Теги

Популярные авторы

Сообщества

Игры

Теги

Популярные авторы

Сообщества

Юмор

Теги

Популярные авторы

Сообщества

Отношения

Теги

Популярные авторы

Сообщества

Здоровье

Теги

Популярные авторы

Сообщества

Путешествия

Теги

Популярные авторы

Сообщества

Спорт

Теги

Популярные авторы

Сообщества

Хобби

Теги

Популярные авторы

Сообщества

Сервис

Теги

Популярные авторы

Сообщества

Природа

Теги

Популярные авторы

Сообщества

Бизнес

Теги

Популярные авторы

Сообщества

Транспорт

Теги

Популярные авторы

Сообщества

Общение

Теги

Популярные авторы

Сообщества

Юриспруденция

Теги

Популярные авторы

Сообщества

Наука

Теги

Популярные авторы

Сообщества

IT

Теги

Популярные авторы

Сообщества

Животные

Теги

Популярные авторы

Сообщества

Кино и сериалы

Теги

Популярные авторы

Сообщества

Экономика

Теги

Популярные авторы

Сообщества

Кулинария

Теги

Популярные авторы

Сообщества

История

Теги

Популярные авторы

Сообщества