Хотите увеличить продажи с сайта, а не сливать деньги на рекламу?
Ответьте на 4 ключевых вопроса, чтобы сделать свой бизнес эффективнее Если не знаете с чего начать, напишите нам — поможем разобраться и найти решения для вашего проекта!
Ответьте на 4 ключевых вопроса, чтобы сделать свой бизнес эффективнее Если не знаете с чего начать, напишите нам — поможем разобраться и найти решения для вашего проекта!
Ключевые точки контакта — это страницы и блоки информации, где клиент принимает решение остаться на сайте или уйти. Например:
◈ Главная страница: формирует первое впечатление, поэтому важно, чтобы она была простой и понятной.
◈ Категории и карточки товаров: здесь клиент ищет детали и сравнивает товар.
◈ Страница оплаты: если имеет два и более уровня прохода к оплате, клиент скорее уйдет, чем будет разбираться.
Сосредоточьтесь на ключевых страницах, где посетитель может подумать об уходе, и обеспечьте, чтобы все элементы этих страниц создавали ему комфорт и интерес.
Теперь, когда есть основные точка контакта, можно создать логический путь клиента. Представьте его как «маршрут», который пользователь пройдет с первого визита к покупке. Этот путь должен быть плавным и постепенно подводить к покупке товара.
Путь клиента обычно включает:
Вход на сайт (главная страница или лендинг).
Обзор продуктов или услуг (каталог или портфолио).
Выбор конкретного товара или услуги (карточка товара или подробное описание).
Решение о покупке (страница оформления заказа «Купить»).
Оплата и завершение (страница оплаты и подтверждения).
Что бы точно узнать в каких точках нужно дорабатывать ваш сайт, нужно опросить фокус группу (это могут быть знакомые, друзья, коллеги), пусть пройдут по клиентскому пути и поделятся своими впечатлениями.
На каждом этапе клиент должен чувствовать себя уверенно. Чтобы это произошло, акцентируйте его внимание на элементах, вызывающих положительные эмоции и доверие:
◈ Простота интерфейса: пользователю должно быть понятно, где находится нужная информация и как ее найти.
◈ Доверительные сигналы: ссылки отзывов, рейтинги, значки сертификатов.
◈ Подсказки и пояснения: например, если клиент хочет узнать о доставке, предоставьте блок с информацией прямо на странице товара, а не на отдельной странице.Ссылка на таблицу:
Ссылка на таблицу: https://docs.google.com/spreadsheets/d/1SWXYkXI3eT4QahF4G7v-...
Персонализация — современный инструмент, который увеличивает объем покупок. Это могут быть рекомендации, похожие на товары, которые клиент уже смотрел, персонализированные скидки, отображаемые только после выбора товара, или уведомления о текущих акциях.
На странице товара можно предложить дополнительные услуги или скидки на сопутствующие товары. Это создает положительные впечатления и часто мотивирует покупателя принять решение.
Контент на сайте должен быть релевантен на каждом этапе пути клиента. Вот несколько препятствий:
На начальных страницах (главная, каталог) информация должна быть краткой и привлекающей внимание, без навязчивых призывов к покупке.
На страницах с товарами и услугами — подробные описания, преимущества, обзоры и, конечно, отзывы.
На странице оплаты — все должно быть просто и понятно, с минимумом лишних данных.
Каждый этап требует соблюдения, которое постепенно ведет клиента вперед.
Настройте аналитические инструменты (Google Analytics, Яндекс Метрика и т. д.) для определения поведения посетителей и конверсии на каждом этапе. Обратите внимание на следующие показатели:
Показатель отказов на каждой странице.
Время, проведённое на странице.
Процент пользователей, перешедших на следующий этап.
На основании этих данных можно будет выявить слабые звенья, протестировать изменения и скорректировать пути, чтобы они работали более эффективно.
После проработки каждого этапа и устранения проблем вы увидите, как трафик на сайте начинает приносить больше продаж. Оптимизированный путь клиента помогает не только повысить конверсию, но и снизить количество отказов, удерживая посетителей и стимулируя их дольше находиться у вас на сайте и совершать покупки. Кейсы с примерами у нас на сайте:
Пример страницы каталога:
Пример страницы товара:
Пример страницы оформления товара:
Неправильный выбор CMS, который ведет к переплатам, сбоям и потерянным клиентам. Вот разбор популярных решений для вашего проекта: Tilda — быстрый тест гипотез. Wordpress — простой движок для проектов, в которых сайт — не ключевое звено бизнес-процесса.
Битрикс — хорош для начальных и средних интернет-магазинов. Самописные решения на фреймворках (Laravel и др) — для сложных задач и кастомных решений с большими перспективами роста, личных кабинетов и интеграций.
Наш Тик-Ток: ТЫК
Ваш сайт может ежедневно принимать десятки, сотни и даже тысячи посетителей, но если они не находят то, что ищут, они покидают его так же быстро, как и пришли. Основная причина — несоответствие ожиданий. Когда клиент заходит на сайт, он ожидает увидеть понятные предложения, где легко найти нужную информацию и не испытывать лишнего давления.
## Как определить слабые места на пути клиента
Первый шаг — разобраться, где именно уменьшается интерес пользователей. Для этого необходимо найти страницы с высоким показателем отказов (в Я.Метрике>Отчет>Содержание>Страницы входа).
Поисковые системы определяют норму по-своему:
* по Яндексу нормальный процент отказов — не более 35%;
* по Google нормальным считается 60%.
Показатель отказов — это процент пользователей, которые заходят на страницу и покидают сайт, не совершив на данном этапе никаких действий.
Есть несколько распространённых причин, почему пользователи могут уйти:
* Недостаток информации на странице или ее переизбыток.
* Слишком агрессивные призывы к действиям, которые отпугивают.
* Сложный интерфейс, из-за которого трудно что-то найти.
Для нахождения слабых мест сайта, мы будем использовать CJM.
Customer journey map (CJM) ― это визуализация пути клиента с момента поиска товара или услуги вплоть до совершения покупки.
В дальнейшем CJM можно использовать для построения воронки продаж.
Из чего состоит карта пути клиента (CJM):
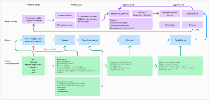
В первую очередь нужно понимать какой бизнес процесс у вас на сайте. Есть четыре основных действия для бизнеса в интернете:
Как мы видим для каждого действия нужно решать определенные бизнес-задачи.
Нулевая точка отсчета. “Потребность” — клиент захотел что-то, он замотивирован на поиск этого.
Этап “Поиск информации” — с точки зрения бизнес процесса, это этап интернет продвижения. Сразу буду указывать какие инструменты для решения бизнес — задачи используются на каждом этапе.
⚐ Инструменты которые мы используем, что бы рассказать о себе: PR, SEO, TV/Radio, SMM, контекстная реклама, медийная реклама.
Этап “Эмоции”. На этом этапе мы должны вызвать у клиента максимально положительные эмоции.
⚐ Для этого используем инструменты: дизайн сайта, удобный интерфейс, большой выбор товаров, описание товаров, наличие цен, акций, бонусных программ, интерактивы (квиз, колесо удачи, выбери подарок), и прочие интересные решения, которые вызывают эмоцию у человека.
☹ Если в этот этап не проработан, то, скорее всего, клиент вернется на предыдущий этап.
Этап “Принятие решения”. Клиент под впечатлением, у него хорошее настроение и его нужно подтолкнуть к принятию решения.
⚐ Для этого используем инструменты: отзывы других клиентов, контент (фото/видео) использования товара, возможность сравнить один товар с другим, конфигуратор, калькулятор, готовые решения.
Этап “Покупка” - этот этап когда человек выбрал уже товар, но еще не купил его, чем же помочь ему?
⚐ Для этого используем инструменты: бонусы за регистрацию/покупку, разнообразие связи с менеджером, условия доставки, разнообразие способов оплаты, сопутствующий товар.
Этап “Потребление+освобождение”. На этом этапе клиент ожидает/эксплуатирует товар или услугу.
⚐ Тут тоже нужно использовать инструменты: удобство отслеживание товара, выдача бонусов за покупку, спец. предложения, рассылка о новых товарах и об отложенных товарах, работа с отзывами.
По итогу мы получаем карту по которой будем двигаться дальше в решении ваших проблем.
Ссылка на карту CJM: https://www.figma.com/community/file/1433069824533912549/iva...
Продолжение следует....
Текст подготовлен нами: https://www.404studio.ru/
К нам в студию обратился крупный орловский застройщик «СТС ГРУПП» с задачей продвижения двух жилых комплексов — ЖК «Микрорайон Первый» и ЖК «Разградский». На момент обращения сайт уже существовал. Проблемы были очевидны: недостаточный поток качественных заявок и плохое Usability.
Рынок недвижимости очень нестабилен. Клиент обратился к нам именно в тот момент, когда государственные программы льготной ипотеки закончились, а ЦБ постоянно повышал ключевую ставку. Выделенные лимиты на ипотечные программы у банков постоянно заканчивались, что делало ситуацию на рынке недвижимости еще более сложной.
Перед началом работы мы провели аудит текущего состояния сайта в целях подбора стратегии продвижения и оценки необходимого объема работ.
По результатам аудита были выявлены следующие проблемы:
🚩 Сайт. Устаревший дизайн, низкая скорость загрузки, ошибки в формах обратной связи, отсутствие мобильной оптимизации и другие технические проблемы.
🚩 SEO. Отсутствие видимости сайта в поисковых системах, нерелевантные тексты и метатеги.
🚩 Контекстная реклама. Неэффективная работа рекламных кампаний в Яндекс Директ, нецелевые конверсии из мобильных приложений, отсутствие продуманной стратегии.
На мобильных устройствах наблюдалась низкая скорость загрузки сайта — менее 50 по Google Webpage Speed.
Оптимизировали код и изображения, благодаря чему время загрузки страниц сократилось вдвое. Это напрямую улучшило пользовательский опыт и конверсию.
Адаптировали сайт для смартфонов и планшетов, что позволило охватить большую часть аудитории.
Установили виджет: кнопки для связи WhatsApp, Telegram, обратный звонок, прямая линия с застройщиком, отправка контактных данных.
Проработали все разделы сайта. Написали тексты, добавили новые креативы в контакты, вакансии, новости, акции.
Устранили ошибки, внедрили новые формы на ключевых страницах. Каждое целевое действие пользователя стало фиксироваться в Яндекс Метрике для анализа эффективности и обучения рекламных кампаний.


В анонсируемых ЖК заменили светло-оранжевый фон на живую яркую картинку с панорамными видами ЖК. Добавили кнопку «Оставить заявку» с формой отправки обратной связи.
До и после:


Выделили категории и подкатегории, визуально оформив списками. Добавили способы связи (Telegram, WhatsApp) и каналы (ВК, Telegram, YouTube). В дальнейшем провели его SEO-оптимизацию.
До и после:


Оптимизировали главную страницу. Прописали заголовок H1 — Новостройки в Орле от застройщика «СТС ГРУПП».
Улучшили UX в интерфейсе подбора объекта по выбранным параметрам.
Детально проработали карточку клиента в Яндекс Бизнес — добавили актуальные телефоны, скорректировали режим работы, добавили фотографии интерьера и экстерьера, рендеры, данные по предоставляемым услугам.
Метатеги. Прописали корректные title, description, H1, ориентированные на ключевые запросы. Устранили ошибки.
Тексты. Разработали уникальные описания для каждого жилого комплекса, дополнив их аналитическими материалами о преимуществах районов.
Плитка тегов. Добавили плитку тегов, которая позволила повысить релевантность страниц для поисковиков и улучшить поведенческие факторы.
Ссылочная структура. Переработали внутренние ссылки для удобства навигации и улучшения индексации поисковыми системами.
Малоценные страницы. Снизили процент малоценных страниц (изначально: 28%). Уникализировали контент и привлекли трафик при помощи динамических объявлений в Яндекс Директ.
✨ SEO-магия. У любого специалиста есть свои секреты, поэтому в рамках кейса мы применили немного SEO-магии, которая добавила результативности к росту показателей сайта. В большинстве своем все использует ПФ. Однако уже слабо просто крутить ПФ на прямую, по этому мы используем свою технологию.
🔥 Заявки. Количество обращений выросло на 230%, при этом средняя стоимость лида снизилась на 35%.
🔥Конверсии. Каждая рекламная кампания обеспечила показатели выше целевых.
🔥 Органический трафик. Видимость в поисковых системах выросла на 45%. Сайт стал одним из лидеров в региональном поиске.
Грамотный подход к технической модернизации сайта, продуманная контекстная реклама и SEO-оптимизация позволили создать работающую экосистему привлечения клиентов.
Это пример того, как комплексные изменения могут не только увеличить поток заявок, но и сформировать доверие к бренду застройщика.
Если вашему бизнесу нужны результаты — мы готовы помочь. Напишите нам, чтобы начать работу!
Телефон: +7 (495) 128-83-60
E-mail: office@404studio.ru
Если вы когда-нибудь занимались созданием сайта, то, скорее всего, сталкивались с магической фразой: семантическое ядро. Звучит внушительно, но что это такое и с чем его едят? Сейчас разберемся и научимся собирать семантику и строить правильную структуру сайта.
Семантическое ядро — это список всех ключевых запросов, по которым ваш сайт будет находить целевая аудитория. Если сравнить сайт с домом, то семантика — это его фундамент. Чем крепче, тем лучше будет результат.
Покопайтесь в своей голове (и головах коллег)
Вспомните, как сами ищете товары и услуги. Представьте, какие запросы введет пользователь, чтобы найти ваш продукт. Для большей эффективности устройте брейншторм с коллегами.
Например, если вы продаете стиральные машины, запишите названия брендов и комбинируйте их с коммерческими приставками: «купить стиральную машину Bosch», «дешевая стиралка LG». Чем больше вариантов — тем лучше.
Подсмотрите у конкурентов
Зачем изобретать велосипед, если можно воспользоваться готовыми решениями? Сервисы вроде keys.so помогут подсмотреть запросы, по которым ранжируются ваши конкуренты.
Расширьте семантику
Когда базовые запросы собраны, можно их расширить. Тут пригодятся инструменты вроде Яндекс.Wordstat. Он поможет понять, какие еще ключевые слова подходят под вашу тематику.
Кластеризация: наведи порядок
После сбора ключей нужно их упорядочить. Это называется кластеризация. Она помогает распределить запросы по категориям — так проще создавать структуру сайта. Кластеризацию можно делать вручную в таблицах или с помощью специальных сервисов: Топвизор, Key Collector, SeoQuick. Автоматический метод удобнее, если у вас сотни или тысячи запросов.
Вот вы собрали семантическое ядро. Что дальше? Теперь на его основе нужно построить структуру сайта. Это как скелет: чем он четче, тем проще будет двигаться к вершинам поисковой выдачи.
Что понадобится:
Кластеризованная семантика (это у вас уже есть).
Структура конкурентов (подсматривать разрешается!).
Как подсмотреть структуру у конкурентов?
Sitemap
Введите после домена конкурента /sitemap/. Например: https://site.ru/sitemap/. Если повезет, вы увидите карту сайта, откуда можно взять идеи для структуры.
Сервисы для анализа
Всё тот же keys.so или аналогичные инструменты помогут понять, как устроен сайт конкурента.
Где строить свою структуру?
Если важна визуализация, используйте Xmind или аналоги. Это удобные программы для создания схем.
Любите минимализм? Откройте Google Таблицы и стройте вложенности там. Уровни вложенности можно оформить столбцами, а названия страниц записывать строками.
Почему структура важна для SEO?
Грамотная структура — это залог успеха. Вот три главные причины:
Охват аудитории
Чем больше страниц, тем больше запросов вы покрываете. Например, для интернет-магазина обуви мало сделать одну страницу с кроссовками. Нужны отдельные страницы: «мужские кроссовки», «женские кроссовки», «зимние кроссовки».
Удобство навигации
Пользователь должен легко находить нужные товары. Если всё интуитивно понятно, он дольше останется на сайте — это плюс для SEO.
Продвинутые настройки
Чем детальнее структура, тем точнее можно работать с узкими запросами. Например, для интернет-магазина можно создать страницы под запросы вроде «мужские ботинки для похода в горы» через SEO-фильтры.
Собрать семантическое ядро и построить структуру сайта — задача не из простых, но абсолютно реальная. Главное — не лениться, использовать доступные инструменты и внимательно следить за конкурентами. А если всё сделано правильно, ваш сайт обязательно взлетит в ТОП.