Демократия в цивилизации. Возродим?
Поздравляю всех с Новым 2026 годом!
Давеча пришла мне мысль, а не возродить ли нам когда-то проводимую на Пикабу игру в совместное управление государством в игре Sid Meier’s Civilization с построением политической системы, партиями, конфликтами интересов и так далее.
Напомню, 8-9 лет назад (обалдеть, как давно это было( я проводил эту игру, вдохновившись подобной затеей на реддите.
То есть задумка была в том, чтобы всем Пикабу построить политическую систему вокруг геймплея Sid Meier’s Civilization V, и управлять государством совместно максимально эффективно, решая все конфликтные вопросы через определенные механизмы, подобно реальным государственным аппаратам.
Память моя уже плохо воспроизводит все события тех лет, но со временем он стал терять активность. Было принято решение его закрыть и начать что-то новое. Обсуждались идеи, но легко поддерживать проект когда ты свободный студент, но когда у тебя появляется несколько работ и семья, то уже к сожалению становится не до подобных активностей.
Но я скучал (надеюсь не один), собрал силы и разработал новый концепт, который хочу представить вам в этом посте. А по вашей обратной связи уже решим, стоит ли снова строить страну Пикабушников или нет.
Что же погубило прошлый проект?
Как по мне, это отсутствие мотивации игроков и сложность при входе, когда возникла серьезная бюрократия, интересная лишь малому числу людей. Sid Meier’s Civilization - игра для одного игрока. Причем не очень сложная. Хорошие игроки, изучившие механики, спокойно могут выигрывать матчи с ИИ на самой высокой сложности.
Зачем для игры собираться сотней людей, объединяться в партии, усложнять привычный соло-геймлей? Очевидно что победа над ИИ - это вопрос времени. В чем, как говорится челлендж и интерес? Ну вот такой же вопрос задали себе участники и постепенно ушли. Все логично
Что предлагаю я теперь?
Нужно поставить в корень игры конфликт интересов: личных и государственных. Каждый участник будет заинтересован как в повышении собственного благополучия, так и в развитии государства, и зачастую эти цели не совпадают:
Играя в цивилизацию в соло, можно легко жертвовать одними юнитами ради захвата города. А хотели бы сами юниты пойти на смерть ради целей государства?
Жители послушно обрабатывают те клетки которые нужны в данный момент. Но стали бы жители в реальном государстве так послушно переходить с места на места в ущерб себе ради успеха своей страны?
Торговцы отправляются туда куда скажет игрок. Но торговцы обычно преследуют свою выгоду, часто в ущерб интересам государства.
И таких примеров вагон в нашей с вами реальной жизни. Капитализм не просто так появился)
Коротко об изменениях в правилах игры (подробные правила будут ниже):
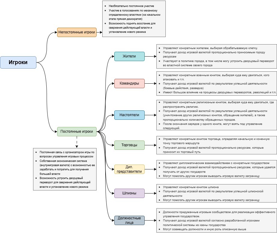
Разделение всех участников на постоянных и непостоянных.
Кто-то готов участвовать ежедневно и вникать во все аспекты. Но далеко не все такие. Зачем ограничиваться. Теперь в игре будет четкое разделение на постоянных и непостоянных игроков. Для обоих типов участников есть свои правила, возможности и влияние. Вникать в полный свод правил не требуется.Каждый постоянный игрок будет иметь конкретную роль в вопросе управления цивилизации. Игроки вполне могут не подчиняться власти в государстве ради своей выгоды. А также будут конкурировать друг с другом. Из-за этого политический курс государства может быть продиктован не развитием государства, а лоббированием интересов конкретных игроков.
Внутриигровая экономическая система.
Все постоянные игроки будут иметь в распоряжении внутриигровую валюту. Зарабатывать ее в ходе игры и тратить на определенные действия. Отслеживать перемещения валюты невозможно, поэтому вполне может появится коррупция, блат и прочие “прелести” реальной политики.Возможность смены всей политической системы, через дворцовые перевороты или революции.
Даже непостоянные игроки определенным путем могут снять всю выстроенную власть, и построить новую систему. Правила продуманы вплоть до возможности гражданской войны внутри политической системы.
Цель политической системы теперь - не эффективное управление цивилизацией в игре, а сохранение самой себя (ведь есть угроза снизу), учет интересов всех, и при этом сохранение цивилизации в игре на достаточной эффективности, так как играть против ИИ, когда тебя раздирают и внутренние вопросы - уже сложнее. Тем и интереснее.
При этом теперь и у игроков есть своя цель - в условиях текущей политики заработать максимальное количество внутриигровой валюты, что позволит увеличить влияние, снизить риски и повести государство так, как выгодно себе самому.
Смогут ли Пикабушники построить идеальное справедливое государства без типичных людских пороков? Или же все скатится в полный эгоизм каждого участника? А также какой строй будет наиболее эффективен в этих условиях? Может быть мы сможем придумать что-то никогда не существовавшее? Я думаю, подобная игра позволит понять взглянуть изнутри на неидеальные реальные политические системы.
Забыл добавить. Играть предлагаю теперь в Цивилизацию 6 со всеми дополнениями. Сейчас это довольно играбельная вещь.
Подробные концептуальные правила игры расположены по ссылке
Очень рассчитываю на обратную связь, хотя вы в вопросе интересно или неинтересно. Правила лишь концепт, который опираясь на ваши идеи можно доработать. К тому же я не эксперт в игровых механиках шестой цивы, я явно упустил какие-то интересные концепции. Надеюсь на вашу консультативную помощь)
P.S. Прошу меня простить, что выкладываю пост в Лигу Геймеров. Рассчитываю, что подобная вещь интересна многим любителям стратегий, в частности цивилизации. Дальнейшие посты могу выкладывать как здесь, так и в отдельном сообществе, как решит местная администрация



Лига Геймеров
55.5K поста91.8K подписчиков
Правила сообщества
Ничто не истинно, все дозволено, кроме политоты, за нее пермач, идите на ютуб
Помни!
- Новостные/информационные публикации постим в pikabu GAMES
- Развлекательный контент в Лигу Геймеров
Нельзя:
Попрошайничать;
Рекламировать;
Оскорблять участников сообщества;
Нельзя оценивать Toki Tori ниже чем на 10 баллов из 10;
Выкладывать ваши кулвидосы с только что зареганных акков - пермач
За неэтичное использование сообщества - тоже бан. Если ты выкладываешь пост в наше сообщество и получаешь стартовые плюсы от наших подписчиков, не думай, что вытаскивать потом пост в своё личное сообщество будет умным поступком.