Dungeon Book
Всем привет! В этом посте хотелось бы поговорить про основные фичи, которые уже есть в приложении.
Сперва, жестко и быстро, как удар серпом по яйцам
Мы - разработчики из России, а если быть чуть точнее, из Сибири, и ориентир у нас на ру сообщество.
Мы ноунеймы, и для нас важен каждый пользователь. Всю обратную связь, мы обрабатываем и стараемся исправить баги или добавить функционал в кратчайшие сроки (если, конечно, речь не о постройке космического корабля - его придётся подождать пару месяцев).
Активно развиваемся: каждую неделю выходят обновления, а то и по несколько штук в день. Каждое обновление несет в себе новый функционал или доработку существующего.
Сами играем и водим игры, так что понимаем, что и для кого делаем.
Мы дурные и ставим перед собой цель обойти всех, кто есть на рынке приложений для НРИ. Мы знаем про таких мастодонтов как, Roll20 и Foundry VTT, но они ориентированы на лицензионный продукт и онлайн-игры. Также мы знаем про крутых ребят из Long Story Short - они сделали очень крутые листы персонажей, но эти листы применимы только к D&D.
И чем же мы выделяемся?
А тем, что мы создаем единую платформу для НРИ: Редактор систем\Листы персонажей\Редактор миров\Виртуальные столы - всё это будет в нашем приложении,а что-то уже есть. Мы изначально закладывали это как большой инструмент и помощник для мастеров и игроков, как в офлайн формате так и в онлайн, как для лицензионных систем, так и для собственных.
У нас уже есть готовый редактор систем и листы персонажей, которые строятся по этим самым системам.
А теперь накинем вам чуть скриншотов с описанием того, что происходит.
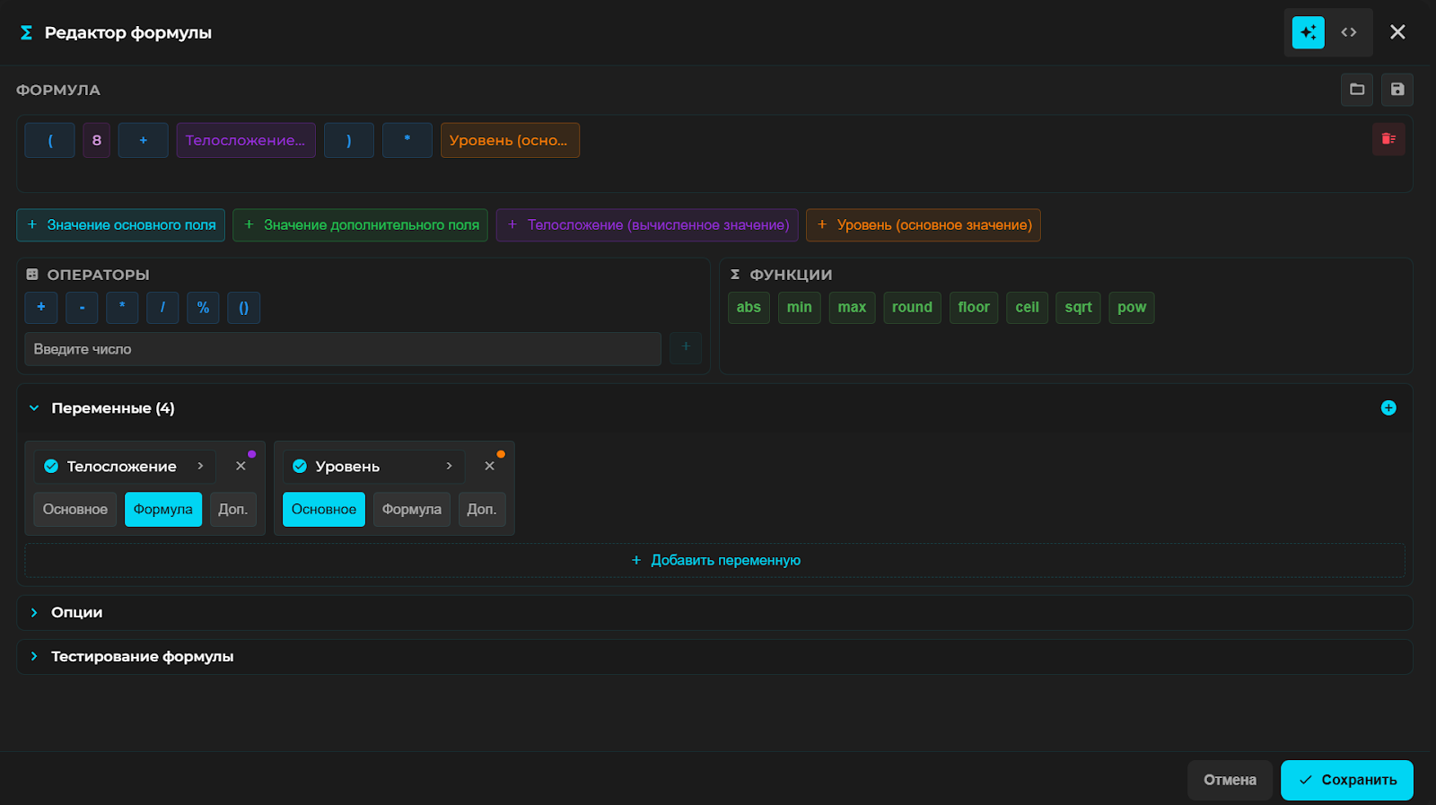
Редактор формул, с помощью этого редактора, вы можете вертеть математикой на своём большом мече с огромным ******
В этом редакторе формул, вы можете создать какую угодно формула для вашего поля. Это пример расчёта хитов персонажа с ссылками на формулу поля «телосложения» и значение поля «уровень».
При изменении значений в полях, формула сама всё посчитает и выведет результат под полем.
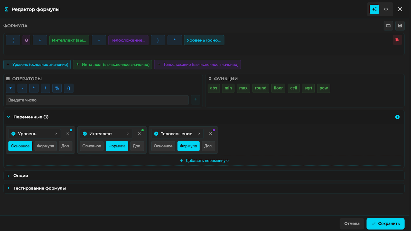
Редактор формул - это ещё не всё. У нас также есть элементы списка, и у них тоже есть формулы. Ещё больше формул богу формул! Вот тут, например, простые черты, которые добавляют +1 к своему стату
А вот и сам редактор формул элементов, тут достаточно простой пример, давайте посмотрим, что-нибудь посерьёзнее
А вот и сама формула этого элемента.
Это лишь небольшие примеры того, что можно сделать в нашем приложении. Вы можете сами попробовать собрать свою систему и заполнить её своими данными. Весь функционал приложения доступен бесплатно, чтобы просто посмотреть и потыкать, даже не надо регистрироваться.
Если вы не нашли то, что требуется именно вам для создания системы своей мечты, вы можете написать нам в наш телеграмм канал или через форму обратной связи.
Приложение: https://dungeon-book.ru






Лига Ролевиков
6.4K поста11.6K подписчика
Правила сообщества
• За агрессивные, грубые, оскорбительные, а также провокационные комментарии следует бан.
•Не забывайте указывать авторство если берёте контент с других ресурсов
•На сообщество распространяются общие правила Пикабу.
Перед тем как постить загляните туда (особое внимание уделите пункту о рекламе).
• Истории про фекалии, члены, совращения единорогов и другая чернуха — это не тот контент который мы здесь ждём.
Не приветствуются посты слабо соприкасающиеся с темой сообщества.
Да, компьютерные RPG тоже ролевые, но к тематике нашего сообщества они не относятся. (Однако НРИ по вселенным этих игр вполне подходят).
Такие посты будут вынесены в общую ленту.
• Не создавайте посты о поиске игроков.
(Эти посты однотипны и засоряют ленту. В описании сообщества есть ссылки для поиска игроков. Посты будут вынесены в общую ленту.)
Можно создать пост о поиске игроков только если (позвать админа в комментариях под таким постом ОБЯЗАТЕЛЬНО):
1. Вы тестируете систему (должны о ней рассказать).
2. У вас публичный проект (расскажите как вы его создавали, о чём он, о трудностях выпавших на вашу долю. Рассказ должен быть интересен и легко читаем).
•Администрация сообщества, а также Ролевое комьюнити, может не разделять взгляды авторов постов.
Пожалуйста помните, что Пикабу это свободный портал.
• Не единоразовые нарушения караются банхаммером.
Админ:
Модер: