Что делать, если числа воспринимаются как тексты в Excel
Часто спрашивают, данные в книгу Excel выгрузили, а они не понимаются, как числа, хотя и выглядят похоже. Что делать?
Вариантов несколько, в зависимости от вида данных, решения могут подойти разные.
Итак,
1 способ. Умножить на 1. Совет может показаться странным, если таких значений много, а создавать рядом новые столбцы с формулами умножения на 1 нет возможности. В таком случае подойдет параметр "Умножение" из специальной вставки.
Пример: формат у ячеек стоит Общий, но при попытке посчитать сумму, расчета не происходит.
Для этого нужно в отдельно стоящей ячейке написать 1, а затем скопировать эту ячейку обычным способом (ПКМ — Копировать, Ctrl+C).
Выделить «проблемные» ячейки, которые надо преобразовать в числа.
Открыть окно «Специальная вставка» (ПКМ — Специальная вставка или Ctrl+Alt+V).
Установить переключатель «Умножить», нажать ОК. Если числа не содержат лишних символов (пробелов, точек, например), должно помочь:
2 способ. Использовать функцию ЧЗНАЧ. Интересная функция из текстовых функций, преобразующая некорректные числа в «хорошие» числа. Подходит для значений, где разделитель целых и дробных стоит не запятая, а, например, точка, или разделитель разряда «пробел» распознается не как формат, а как текстовый символ:
Дополнительно. Также можно использовать команды Найти и заменить (Ctrl+H) для замены неверных символов на нужные, например, «.» на «,». Если символ(-ы) нужно убрать совсем, не заменять ни на что, поле Заменить нужно оставить пустым. При аналогичном использовании в формулах результата «пусто» используются "" (двойные кавычки). Например, формула =ЕСЛИ(A2="";… означает: если А2 пустая.
И еще момент. Для удаления непечатных символов из текста (табуляции, переносов Alt+Enter и других) можно использовать функцию ПЕЧСИМВ из категории Текстовые:
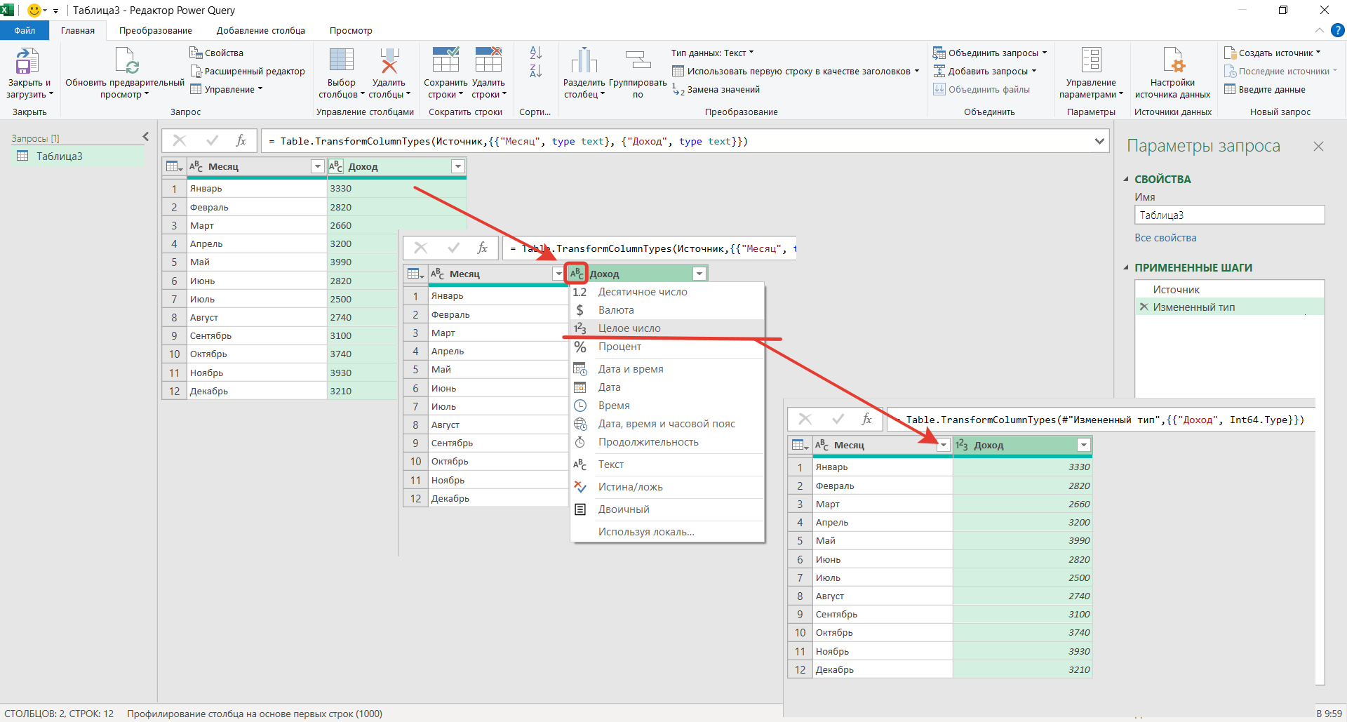
3 способ. Power Query. Если числа не распознались как числа, загружаем таблицу в Редактор запросов. Очень вероятно, что данные уже при загрузке будут распознаны правильно. Если же нет, принудительно можно столбцу назначить формат Числовой (Целое число или Десятичное):


MS, Libreoffice & Google docs
764 поста14.9K подписчика
Правила сообщества
1. Не нарушать правила Пикабу
2. Публиковать посты соответствующие тематике сообщества
3. Проявлять уважение к пользователям
4. Не допускается публикация постов с вопросами, ответы на которые легко найти с помощью любого поискового сайта.
По интересующим вопросам можно обратиться к автору поста схожей тематики, либо к пользователям в комментариях
Важно - сообщество призвано помочь, а не постебаться над постами авторов! Помните, не все обладают 100 процентными знаниями и навыками работы с Office. Хотя вы и можете написать, что вы знали об описываемом приёме раньше, пост неинтересный и т.п. и т.д., просьба воздержаться от подобных комментариев, вместо этого предложите способ лучше, либо дополните его своей полезной информацией и вам будут благодарны пользователи.
Утверждения вроде "пост - отстой", это оскорбление автора и будет наказываться баном.