Делай добро и бросай его в воду - Как найти драйвер устройства
Как найти драйвер устройства (даже если оно не определено автоматически?)
- Открываем "Мой компьютер", или "Этот компьютер", далее щелкаем правой кнопкой мыши в пустом месте и "Свойства"
- или "Панель управления"
- Выбираем пункт "Диспетчер устройств"
- После этого находим в списке устройство которое нас интересует (если оно не определено автоматически, будет указано что это неизвестное устройство), и открываем его двойным щелчком левой кнопки мыши.
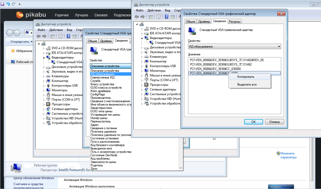
- Переходим во вкладку "Сведения"
- Выбираем свойство из контекстного меню - "ИД оборудования"
- Копируем нижнюю строку щелчком правой кнопки мыши - "Копировать"
- В браузере в поисковую строку вставляем скопированный текст, жмем "Поиск", получаем результат примерно как на скрине ниже.
Далее Вам понадобится терпение и осторожность в выборе источника загрузки драйвера, но тут уже просто пожелаю Вам удачи =)
P.S. надеюсь не все тапки попадут в цель, и эта информация окажется кому-то полезной.





