Dungeon Book
Всем привет! В этом посте хотелось бы поговорить про основные фичи, которые уже есть в приложении.
Сперва, жестко и быстро, как удар серпом по яйцам
Мы - разработчики из России, а если быть чуть точнее, из Сибири, и ориентир у нас на ру сообщество.
Мы ноунеймы, и для нас важен каждый пользователь. Всю обратную связь, мы обрабатываем и стараемся исправить баги или добавить функционал в кратчайшие сроки (если, конечно, речь не о постройке космического корабля - его придётся подождать пару месяцев).
Активно развиваемся: каждую неделю выходят обновления, а то и по несколько штук в день. Каждое обновление несет в себе новый функционал или доработку существующего.
Сами играем и водим игры, так что понимаем, что и для кого делаем.
Мы дурные и ставим перед собой цель обойти всех, кто есть на рынке приложений для НРИ. Мы знаем про таких мастодонтов как, Roll20 и Foundry VTT, но они ориентированы на лицензионный продукт и онлайн-игры. Также мы знаем про крутых ребят из Long Story Short - они сделали очень крутые листы персонажей, но эти листы применимы только к D&D.
И чем же мы выделяемся?
А тем, что мы создаем единую платформу для НРИ: Редактор систем\Листы персонажей\Редактор миров\Виртуальные столы - всё это будет в нашем приложении,а что-то уже есть. Мы изначально закладывали это как большой инструмент и помощник для мастеров и игроков, как в офлайн формате так и в онлайн, как для лицензионных систем, так и для собственных.
У нас уже есть готовый редактор систем и листы персонажей, которые строятся по этим самым системам.
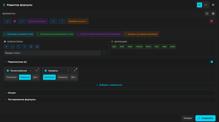
А теперь накинем вам чуть скриншотов с описанием того, что происходит.
Редактор формул, с помощью этого редактора, вы можете вертеть математикой на своём большом мече с огромным ******
В этом редакторе формул, вы можете создать какую угодно формула для вашего поля. Это пример расчёта хитов персонажа с ссылками на формулу поля «телосложения» и значение поля «уровень».
При изменении значений в полях, формула сама всё посчитает и выведет результат под полем.
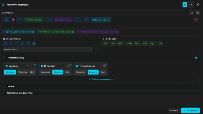
Редактор формул - это ещё не всё. У нас также есть элементы списка, и у них тоже есть формулы. Ещё больше формул богу формул! Вот тут, например, простые черты, которые добавляют +1 к своему стату
А вот и сам редактор формул элементов, тут достаточно простой пример, давайте посмотрим, что-нибудь посерьёзнее
А вот и сама формула этого элемента.
Это лишь небольшие примеры того, что можно сделать в нашем приложении. Вы можете сами попробовать собрать свою систему и заполнить её своими данными. Весь функционал приложения доступен бесплатно, чтобы просто посмотреть и потыкать, даже не надо регистрироваться.
Если вы не нашли то, что требуется именно вам для создания системы своей мечты, вы можете написать нам в наш телеграмм канал или через форму обратной связи.
Приложение: https://dungeon-book.ru
Дополнение. Blackmoor. (1979). Верховный Жрец Храма Лягушки. Описание Храма часть 1
Традиционно эту должность получал путём голосования самый влиятельный член «Внутреннего Круга» братьев. Сейчас её занимает узурпатор — Стефан Скала. Этот человек вовсе не из мира Блэкмур, а разумное гуманоидное существо из другого мира/измерения.
Изначально он и его соратники были посланы в этот регион, чтобы пресекать вторжения подобных им существ: было обнаружено, что в этой местности существует точка межпространственного соединения, открывающая такие возможности. Стефан захватил руководство храмом, чтобы обрести базу власти: теперь он стремится к славе и личной выгоде с минимально возможным для себя риском.
Когда команда была в полном составе, его корыстные устремления сдерживались. Но после гибели всех, кроме существа, ныне выдающего себя за командира стражи (преданного верховному жрецу и столь же жаждущего власти), большинство ограничений исчезло.
Раз в год верховный жрец обязан отчитываться на парящей спутниковой станции: предоставлять детали о том, что произошло внизу, и передавать все мощные «артефакты», добытые за предыдущий период. Непредоставление достаточного количества добычи неизбежно приведёт к его отзыву/суду/уничтожению — как, впрочем, и раскрытие того, что на самом деле творится внизу!
До сих пор верховному жрецу удавалось скрывать свою деятельность (а также гибель остальных членов команды), чтобы избежать подобных неприятностей. Поэтому он отчаянно пытается укрепить свою власть настолько, чтобы суметь противостоять любой попытке отзыва, если его двуличие будет раскрыто.
На данный момент Верховный Жрец обладает полным комплектом боевых доспехов, мобильным медицинским комплектом и модулем связи. Он перестроил храм: установил целую систему сигналов тревоги для оповещения о вторжении и внедрил идентификационные кольца, позволяющие ему направлять и контролировать все перемещения.
Он генетически модифицировал смертоносных лягушек, чтобы те начали выводить мерменов, и создал контрольное кольцо для сохранения власти над ними. Другие сокровища были доставлены к нему, и он освоил их применение. Собственных магических способностей у него нет, но в боевых доспехах он неуязвим для многих угроз.
Боевые доспехи
Обычного вида кольчуга наделяет владельца:
бонусом +3 к защите и к броскам на сохранение (спасброскам);
возможностью передвигаться со скоростью 12" за ход без фактора усталости;
силой 18 (00) и ловкостью 18 при надевании.
Доспехи обеспечивают полную защиту от:
всех видов энергетического оружия (огненные шары, молнии, холод и т. п.);
очарования, гипноза, высасывания уровней жизни;
любых заклинаний, воздействующих на владельца физически (полиморф, распад и т. п.).
Дополнительно:
мгновенно связывают владельца со всеми носителями колец;
позволяют летать и ходить под водой;
поглощают до 60 очков урона, прежде чем перестанут функционировать;
устойчивы к огню на том же уровне, что и кольцо огнестойкости.
уязвимы только для обычных атак.
Меч
бонус +3 в бою;
может выпускать до шести молний (по 20 очков урона) в день;
обнаруживает металл и присутствие любого живого существа в радиусе 100 футов;
добавляет 20% шанс поломки оружия противника в ближнем бою;
сам неломаемый.
Щит
бонус +3 в стандартном бою;
создаёт кольцо невидимости радиусом 10 футов;
защищает от всех ментальных, энергетических атак, магических и/или жреческих заклинаний в том же радиусе 10 футов.
Щит можно настроить исключительно на отражение заклинаний обратно в атакующего (отключая остальные функции).
Медицинский комплект
Если существо не разорвано на куски или не превращено в головоломку, комплект может восстановить его даже лучше прежнего:
восстановление: 1 день на 1 очко урона;
для воскрешения: вдвое дольше (двойное время на восстановление после смерти).
Ранее имел специальную генетическую модификацию для производства мерменов, но она демонтирована.
Возможности:
одновременное обслуживание до четырёх пациентов;
производство вакцин для профилактики заразных болезней;
мгновенная иммунизация (скорость ограничена только темпом подачи пациентов).
Представляет собой куб примерно 10′ по стороне. Легко перемещается при активации антигравитационного блока.
Модуль связи
По сути, межзвёздное радио с развлекательными и обучающими модулями (чтобы скрасить унылые дни верховного жреца).
Устройство:
одиночное кресло, окружённое конструкцией, напоминающей яйцо (герметичное, создаёт автономную среду);
вмещает доспехи, меч, щит и медицинский комплект.
Ключевые функции:
мгновенный телепорт в любую точку планеты или на разведывательный корабль;
комфортная перевозка одного человека (двое — впритирку);
телепортация по голосовой команде (программирован на все языки, работает как переводчик);
возможность автоматической работы для удобства.
Кольца
Главное кольцо
Это единственное в своём роде кольцо даёт верховному Хранителю полный контроль над смертоносными лягушками и мерменами. Помимо этого, оно подчиняет всех теплокровных животных и зверей; его можно дополнительно настроить и на управление холоднокровными существами. В данном случае смертоносные лягушки и мермены подчиняются благодаря их схожему происхождению.
Кольца Хранителей
Эти кольца способны контролировать только смертоносных лягушек и мерменов. Кроме того, они открывают доступ в зоны, куда разрешён проход только по кольцам Хранителей.
Действие кольца ограничено по времени: оно обеспечивает защиту от смертоносных лягушек или мерменов лишь на протяжении шести ходов. Перезарядка происходит либо через кольцо главного Хранителя, либо при неиспользовании в течение 24 часов.
Кольца Стражи Храма
Кольцо Командира
Открывает доступ во все зоны Храма, куда пускают по другим кольцам. Исключения — те зоны, где требуется кольцо верховного жреца.
Кольцо подчиняет себе всех носителей офицерских или сержантских колец, если они находятся в радиусе 100 футов и слышат отданную команду.
Не даёт иммунитета против смертоносных лягушек, но контролирует мерменов — те не атакуют (если только не потревожить их инкубатор: тогда они впадают в ярость и атакуют всех без разбора!).
Офицерские кольца
Обеспечивают мгновенное подчинение всех носителей сержантских колец и открывают доступ в зоны, требующие наличия офицерского кольца.
Если офицеры отдают противоречивые приказы, кольцо командира получает запрос на уточнение (сигнализирует красным светом). Если связаться с командиром невозможно, на следующем ходу сержанты получают свободу действий по собственному усмотрению.
Всего существует двенадцать таких колец.
Сержантские кольца
Дают сержантам доступ во все зоны, где их присутствие необходимо. В чрезвычайных ситуациях кольца обеспечивают связь с любым офицерским кольцом.
Кольца не дают сержанту контроля над подчинёнными войсками, но пока сержант жив и носит кольцо, его бойцы никогда не проверяют мораль (не теряют боевой дух).
Кольцо Верховного Жреца
Гарантирует носителю беспрепятственный доступ в любую зону храма. При его наличии все носители колец более низкого ранга обязаны немедленно подчиняться владельцу. В таких случаях все кольца превращаются в устройства связи (эффект неспецифической широковещательной передачи).
Кольца Жрецов
Необходимы для доступа в определённые зоны храма. Носитель такого кольца получает подчинение от всех обладателей колец более низкого ранга.
Кольца Послушников
Предназначены для братьев, не входящих во «Внутренний Круг». Обязательны для входа в храм. Присутствие кольца повышает боевой дух персонала на 10 %.
Кольца (общие сведения)
Кольцо более высокого ранга всегда обладает свойствами всех колец более низкого ранга в рамках своего класса. Однако только кольцо верховного жреца объединяет в себе все полномочия каждого из колец.
Как правило, кольца необходимы для доступа в большинство зон жрама и города:
Городские стены и ворота: для прохода в любое время требуются офицерское или жреческое кольцо; в обычные часы необходимо носить одно из девяти колец.
Сад Храма: для входа требуется кольцо храма либо его присутствие при себе; для прохода через окружающие сад стены достаточно сержантского или жреческого кольца.
Главные ворота Храма: доступ открывается при наличии офицерского или жреческого кольца.
Стены и внешние территории Храма: достаточно кольца храма, но все перемещения автоматически регистрируются верховным жрецом.
Храмы и подземелья: описаны отдельно (в основном, открыты), но для входа на второй уровень требуются Хранители, а выйти через подземный поток можно только с кольцом Хранителя (либо кольцом верховного жреца).
Если кольцо не надето, оно не обладает особыми свойствами.
Первый этаж Храма Лягушки
Главный вход
Это единственный наземный вход в здание — в том числе потайной. На посту всегда находятся:
10 стражников храма;
1 член «Внутреннего Круга»;
1 послушник.
Во время служб (когда допускается публика) дежурят:
50 стражников;
10 послушников;
2 члена «Круга».
Ночью огромные железные двери (30′×30′) закрываются и запираются на тройной засов с помощью механизмов, расположенных справа и слева от входа.
Чтобы открыть двери утром, требуются одновременные действия двух жрецов и двух офицеров — каждый должен использовать своё кольцо.
Стены храма имеют толщину от 5′ до 15′: это специально обработанный камень, по прочности не уступающий металлу высочайшего качества.
Главный коридор и часовня
Главный коридор шириной 60′ тянется примерно на 80′, после чего переходит в зону часовни. Через каждые 10′ по обеим сторонам стоят каменные колонны диаметром 3–4′ (отстоящие от боковых стен на 10′). По сторонам коридора расположены некоторые исследовательские и учебные помещения жречества.
Часовня вмещает на первом этаже 300 сидячих мест и ещё несколько сотен стоящих. В ней 20 скамей; рассадка осуществляется отрядом послушников, которые размещают людей в зависимости от объёма проделанной ими работы для храма. Таким образом, лица высокого ранга, оказавшие услуги храму или удостоенные прошлых почестей, получают лучшие места.
В самом центре часовни находится великая яма жертвоприношений, где почти ежедневно проводится ритуал кормления лягушек.
Яма имеет диаметр около 20′. Её вход расположен наверху ряда из 10′ ступеней, каждая высотой 2′. Ступени выполнены из зелёного камня, а верхняя часть самой ямы отделана сусальным золотом (стоимостью около 30 000 золотых).
Над отверстием ямы установлен подвижный амвон‑заглушка, с которого произносятся проповеди. В начале ритуала амвон вместе с жрецом поднимается с помощью механизма левитации на высоту 20–30′ над ямой, а в конце опускается.
Амвон изготовлен из драгоценного металла и инкрустирован самоцветами (стоимостью 100 000 золотых), оснащён «магическими» прожекторами для усиления эффекта таинственности и великолепия.
Скамьи справа и слева от амвона зарезервированы для офицеров и жрецов.
За ямой висит огромный гобелен, изображающий грядущую гибель человечества от рук жрецов храма — с акцентом на ничтожности человеческой жизни.
Помещения
Лестница к западу от главного входа ведёт на второй уровень, где расположены дополнительные зоны для сидения. Во время общих служб вдоль неё через равные промежутки выставляются стражники, а все помещения первого этажа запираются и охраняются до завершения церемоний.
Комната 1
Здесь находится главная библиотека храма — собрание более 10 000 томов на всевозможных языках (большинство из которых неизвестны). Это крупнейшая библиотека в округе; возможно, в ней хранится до 10% всех известных в мире книг.
Книжные шкафы высотой 20′ доходят до потолка. Каждый шкаф сконструирован и герметично закрыт таким образом, чтобы предотвратить возникновение и распространение пожара среди бесценных фолиантов.
На посту постоянно находятся 2–8 послушников и один жрец — они обслуживают библиотеку и помогают братьям в исследованиях.
Ценность хранящихся здесь книг, свитков и карт невозможно оценить. У каждой из двух внешних дверей дежурит по одному стражнику.
Комната 2
Это кабинет главного библиотекаря и одна из трёх исследовательских комнат, где детально изучается определённый аспект человеческих знаний.
Обычно в комнате (как и в комнатах 3 и 4) находится послушник — он помогает другим братьям в работе.
В помещении три стола и несколько стульев, заваленных хаосом настоящего исследователя.
Комната 3
Похожа на комнату 2, но у двери, ведущей в зону часовни, дежурит сержант.
Комната 4
Это исследовательская зона главного библиотекаря, где хранятся особые досье — в том числе карты сокровищ и подобные материалы.
Здесь может находиться ограниченное количество (1–4) недавно добавленных карт, ещё не востребованных; они лежат среди прочих (только библиотекарь точно знает, какие именно новые).
В северо‑западном углу есть фальшивая дверь, ведущая в небольшой подземный тайник (между первым этажом и первым уровнем подземелья). Там хранятся три особые карты сокровищ:
Карта 1: ведёт к логову великана где‑то на болотах. Сокровище: 58 000 золотых, спрятанных среди обломков.
Карта 2: указывает на тайник с 50 драгоценными камнями, 19 ювелирными изделиями, 10 000 золотых и 10 000 серебряных монет. Находится в Земле Красного Ковена.
Карта 3: ведёт к свитку с тремя заклинаниями, зелью роста (12 доз), магическому мечу +1 (или +3 против троллей и жрецов), копью +2, щиту +3 и щиту ×5, спрятанным в башне чародея на севере.
Доступ в тайник обычным способом открывается только с жреческим кольцом (иначе придётся взламывать — что активирует тревогу).
Также в северной стене есть потайная дверь, ведущая в проход за ямой жертвоприношений. Через него главный жрец поднимается на амвон (создавая иллюзию появления из ниоткуда), в то время как послушник управляет механизмом левитации у двери.
Этот путь позволяет:
ловить жертв после того, как жрец «бросает» их в яму;
проводить тайные жертвоприношения;
инсценировать «чудеса», когда жертвы якобы пощажены лягушками — чтобы служить Храму (особенно это касается юных красавиц…).
Комната 5
Здесь расположен великий духовой орган храма — он занимает всю комнату своими частями. В его сердце спрятана альтернативная командная станция (только кольцо верховного жреца позволяет вручную её активировать).
Также здесь есть ещё одна лестница, ведущая на второй уровень храма. На посту всегда находятся два стражника и один послушник.
Этот орган — единственный сохранившийся в мире инструмент такого рода, поэтому его стоимость оценивается в несколько сотен тысяч золотых. Он весит около десяти тонн и легко заполнит грузовой корабль (или двадцать повозок).
Любой, кто попытается разобрать или собрать этот инструмент, столкнётся с необходимостью:
либо найти единственного жреца, который знает, как это сделать;
либо расшифровать загадочный мануал по артефактам, хранящийся среди томов в библиотеке.
Комнаты 6 и 7
Это комнаты для медитации, куда приходят братья. Обстановка скромная, в остальном помещения пусты.
Комната 8
Кабинет представителя верховного жреца (первого жреца), где верховный жрец проводит беседы с лицами более низкого ранга.
Типичное рабочее помещение, у каждой из двух дверей дежурит сержант.
Комната 9
Главная рабочая комната верховного жреца, куда могут входить только он сам и командир стражи.
Помещение с железными дверями, оформлено в типичном офисном стиле.
Комната 10
Секретная контрольная зона верховного жреца, где скрыто всё его особое сокровище. Здесь же находится пункт управления, позволяющий активировать механизм, при котором храм превращается в настоящую лягушку.
Это достигается за счёт оптической иллюзии: создаётся впечатление, будто храм прыгает прочь, но на самом деле он смещается в параллельную временную зону, пока не «фазируется обратно» — и тогда лягушка будто выпрыгивает из болотных туманов на прежнее место.
Такой манёвр даёт жрецам время для выработки стратегии действий.
При этом первый уровень подземелья перемещается вместе с храмом, но второй уровень полностью изолируется от поверхности (единственный выход — через подземный поток).
Сокровища, хранящиеся здесь:
посох иссушения;
хрустальный шар с ЭСП (экстрасенсорное восприятие);
танцующий меч;
плащ очей;
драгоценный камень видения;
свиток защиты от магии;
зелья огнестойкости и яснослышания (на самом деле — яд);
фолиант «Лидерство и влияние».





Как наш жрец одним кубиком уговорил финального босса стать тиммейтом (и чем это кончилось)
Знаете, бывает, готовишься к сессии как сумасшедший: продумываешь злодейку, зовёшь подругу её отыграть, рисуешь арену… А игроки просто берут и делают что-то совсем другое. У нас был такой случай. В самый эпичный момент, когда бой с боссом уже начался, наш жрец вдруг заявил: «А давайте я с ней поговорю». Кинул кубик на убеждение — выпала критика. И вместо драки мы… подружились. Злодейка стала нашим гидом, а мастер срочно стал переписывать сюжет. В итоге она ещё и присоединилась к партии на постоянку!
А ещё у нас в кампании завёлся свой внутренний мем — «рой педрил». Это пошло от скромных скарабеев, с которыми наш паладин боролся очень оригинальным способом: снял броню, вылил на пол масло, поджёг и стал в нём кататься. С тех пор все роящиеся монстры у нас называются «рой педрил», особенно летающие.
Потом эти две истории смешались в одном эпично-дурацком моменте. Наша новая подельница (бывшая злодейка) превратила одного игрока в иллюзию «роя педрил». А наш тот самый жрец, пытаясь его отогнать священным пламенем, случайно создал «рой СВЯЩЕННЫХ педрил», которые начали атаковать с его же благословением.
Это было настолько абсурдно и смешно, что мы помним до сих пор. Вот так в D&D самые запоминающиеся моменты рождаются не по плану, а когда игроки и кубики решают сделать свою собственную историю. А мастеру остаётся только держаться и наслаждаться хаосом.
История мастера Иры специально для журнала Roll/Match
Варвары
Ключ предсказания. Чудесный предмет, необычный
Этот ключ имеет осколок «хрустального шара» в ручке. Хотя сам ключ не открывает двери, у него есть 3 заряда, и он восстанавливает 1d3 заряда ежедневно на рассвете.
𝙆𝙚𝙮𝙝𝙤𝙡𝙚 𝘾𝙡𝙖𝙞𝙧𝙫𝙤𝙮𝙖𝙣𝙘𝙚.
Вы можете действием вставить ключ в замочную скважину и произнести первое командное слово, потратив 1 заряд. Когда вы это делаете, вы становитесь слепым относительно своих собственных чувств, но можете видеть через другую сторону замочной скважины, как если бы вы находились по другую сторону замка. Этот эффект длится до тех пор, пока вы не вытащите или не отпустите ключ (действие не требуется), после чего ваши чувства возвращаются к вам.












