Какой-то чел таки запустил третьих Героев на Osborne 1
Сборка экстерьерной сцены в 3dsMAX. Лекция 02. Генплан, основа и начало дорог
Всем привет!
Продолжаю публикацию своих лекций по сборке экстерьерной сцены.
Во второй лекции рассказываю, как правильно подготовить основу с генпланом и начинаю создавать дороги.
Godot путь новичка. Эмиттер для частиц из произвольного спрайта
Добрый день, мои дорогие подписчики. Все опять закодировался, уже три недели трезвенький хожу, так что можно продолжать писать, что-нибудь полезное.
Сегодня расскажу, как можно без особых усилий и напрягов, сделать следующий эффект.
Качество шакалистое, да ещё и на фоне саморезов, на работе делал, а там obs не поставить))
Ну суть понятна, получше качеством в конце поста залью, как будет готово.
Прям с самого начала тогда и запилю в пустом проекте, попутно для жены хоть памятка будет.
Перетаскиваем спрайт на сцену
То что тут восклицательный знак не страшно, создадим материал.
А сейчас будет совершенно чудесная фишечка, которой в мануалах или нет, или внимание на ней не акцентировано, но она бомбическая.
Собственно, что тут произошло, по сути мы задали область для эмиттера в виде нашего спрайта, альфа канал учитывается, так что можно и эффекты для текста делать не хуже, чем в афтереффектс. Галочка внизу, он говорит, чтобы цвет для частицы выбирался соответствующий этому месту на спрайте, который мы выбрали в качестве маски. По идее и ноду Icon, я добавил просто для наглядности, она ничего не поменяет.
А теперь немножко выровняем спрайт, ну и в целом уже на этом этапе будет видно, что там падает всякая фигня с него.
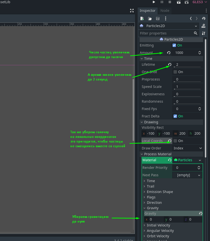
А затем перейдем к настройкам партиклов.
Теперь научим нашу всю эту конструкцию ездить за мышкой.
В целом вы уже увидите как остаются частицы после движения мышкой, выглядит довольно убого, даже не буду вставлять, сами посмотрите. Очень надеюсь, что хоть пара человек действительно потом пробует самостоятельно делать что-нибудь, после моих постов.
Ну и немножко полирнем, чтобы выглядело поприличнее и помасштабнее.
И поднастроим движение частиц.
Ну и собственно результат.
Как видно, когда картинка статична, то эффект выглядит очень даже посредственно, но если его комбинировать с движением самого эмитерра, то получаются очень любопытные результаты, если вести вниз и влево, то будто заворачивается вовнутрь след, а если вести вправо-вниз, то создается эффект закручивающейся спиральки днк, мне лично этот вариант наиболее интересен на текущий момент и сразу наглядно видно, что именно мне нужно сделать, чтобы у меня всегда образовывался именно такой след, независимо от направления движения эмиттера, в Godot4 там ещё интереснее есть опция, но пока рано забегать вперед, пока всего-лишь альфатест идет.
Я хочу использовать подобный эффект, чтобы у меня после успешного матча рун, улетало что-нибудь, сейчас пока выглядит все очень просто и куценько.
Ну что получится по итогу, напишу может пост если время будет.
А так завел телеграмм-канал, пишу о ходе разработки, да всякие картиночки видяшечки, маленькие туда пихаю с результатами промежуточными.
Там же можно увидеть трансформацию геймдизайнера в аниматора персонажей)
Подпинываю братана, чтобы он написал пост о скелетной анимации(к слову человечек сейчас перенарезан и это костная анимация, а не секвенциями как была в ассетах бесплатная) Как напишет, так запилю пост об управлении анимациями кодом и про AnimationPlayer заодно.
Диалоги прикрутили, используем Dialogic, суперский плагин. Блин вообще много чего уже сделано и много есть о чем написать. Ну сейчас год трезвости опять начался, так буду вероятнее всего и без всяких зехеров)
За сим спасибо всем за внимание, если интересно почитать о ходе разработки, залетайте.
https://t.me/boogernator
Спецэффекты в Cinema 4D | Эффект исчезновения VFX C4D Tutorial
Как сделать спецэффекты(VFX) для видео в Cinema 4D? VFX (Visual Effects) - визуальные эффекты, которые создаются для видео посредством компьютерной графики. Спецэффекты в кино привлекают внимание зрителей и делают его зрелищным. Сейчас не только студии, но и любой человек, имеющий компьютер или ноутбук, может создавать визуальные эффекты для своих видео. В этом видео покажу как сделать эффект исчезновения в Cinema 4D.




















