12 Апреля 2024
4

Глава ФНС раскрыл масштабы теневого бизнеса

Руководитель Федеральной налоговой службы (ФНС) России Даниил Егоров рассказал, что «площадки», оказывающие услуги по нелегальному возмещению НДС, стали использовать новые методы, поэтому для борьбы с ними требуются более сложные инструменты.

Кроме того главный налоговик сообщил, что крупными площадками сейчас считаются те, через которые проходит от нескольких единиц до нескольких десятков миллиардов рублей.

По расчетам службы, в России до 1% всех вычетов по НДС находится в зоне риска с точки зрения необоснованного возмещения, что в денежном пересчете приблизительно равняется 1 трлн рублей, что превышает стоимость ракеты Фалькон.

21

Whoosh запустил функцию "Антитандем", которая не позволяет ездить вдвоем на электросамокатах

©Донат Сорокин/ТАСС

©Донат Сорокин/ТАСС

МОСКВА, 12 апреля. /ТАСС/. Кикшеринговый сервис Whoosh запустил технологию "Антитандем", которая не позволяет ездить вдвоем, на всех своих электросамокатах, работающих в России, Белоруссии и Казахстане. Об этом сообщает пресс-служба сервиса.

"Технология "Антитандем", выявляющая поездки вдвоем, заработала на всех самокатах Whoosh в России, Белоруссии и Казахстане", - рассказали в пресс-службе.

Ранее, как отметили в пресс-службе, технология была тестово запущена на самокатах в Санкт-Петербурге. Для оценки числа людей на самокате, как пояснили в Whoosh, технология анализирует более 50 параметров данных, использует алгоритм Machine Learning и является полностью российской разработкой Whoosh.

"Для оценки числа людей на самокате технология "Антитандем" анализирует более 50 параметров о поездке, основанных на данных от каждого электросамоката. С момента запуска технология будет дообучаться, собирая данные в условиях разного дорожного покрытия, климата и прочих городских особенностях каждого региона", - добавили в пресс-службе.

В Whoosh уточнили, что выявление количества людей на электросамокате происходит непосредственно во время поездки, а детектирование сработает на поездки двух и более пассажиров вне зависимости от их веса.

"Задача новинки - привести к нулю число нарушений, создающих небезопасные ситуации. Следующим шагом компания планирует плавно снижать скорость самоката в поездке с нарушением, делая поездку вдвоем неудобной и неэффективной. Штрафовать и блокировать пользователей начнут после случаев повторных нарушений", - рассказали в пресс-службе.

Кроме того, Whoosh запустил функцию wKey, которая позволит арендовать самокат мгновенно, в одно касание, без сканирования QR-кода. "Стартовать можно будет за 2 секунды: для активации СИМ достаточно зажать оба тормоза - и можно ехать. Новинка станет доступна в апреле на всех самокатах и велосипедах сервиса.

ТАСС

Показать полностью
11

Ответ на пост «Сбер идиоты»4

У меня карта получена в домашнем регионе. Покупал пк в этом году так же в днс. 200+. При первой оплате заблокировали карту. Через 2 часа мне позвонил безопасник и задавал кучу интересных вопросов. Больше всего мне понравился такой:
-почему вы заправляетесь на роснефти и суммы за заправку 3+ тыс?
-да я там и не заправляюсь обычно, у меня Лукойл под боком, да и суммы чуть меньше 2 тыс постоянно. У меня бак на 30 литров всего, но вмещается 33-34. Ошибка какая то у вас.
-отлично.
И еще странные вопросы и основная информация по мошенникам. После разговора в течении 10 минут карта разблокировала и покупка была оплачена. Почему Сбербанк не блочит карты у пенсионеров, когда они перекидывают сотни тысяч деревянных мошенникам для меня загадка. А для обычных людей с покупкой в сетевых магазинах, начинается целый квест🤷🏻‍♂️

2

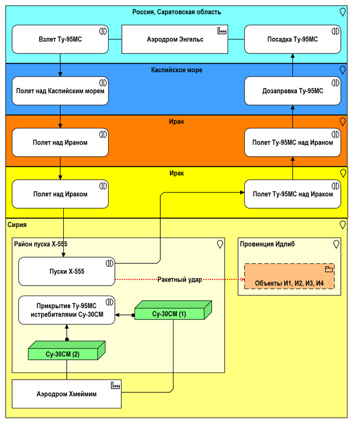
Удары российских ВКС по террористам (3/4)

Через несколько часов выполнение боевой задачи начала УБС-95.

С аэродрома Энгельс (Саратовская область) взлетели два Ту-95МС.

Маршрут полёта до района пуска проходил над Каспийским морем, Ираном и Ираком (Рис. 3.1):

Рис. 3.1. Первый этап выполнения боевой задачи УБС-95

Рис. 3.1. Первый этап выполнения боевой задачи УБС-95

В заданном районе Ту-95МС выполнили пуски крылатых ракет Х-555 по намеченным объектам в провинции Идлиб (Рис. 3.2):

Рис. 3.2. Второй этап выполнения боевой задачи УБС-95

Рис. 3.2. Второй этап выполнения боевой задачи УБС-95

Выполнив пуски крылатых ракет Х-555, Ту-95МС вернулись тем же маршрутом на аэродром Энгельс, совершив одну дозаправку над Каспийским морем (Рис. 3.3):

Рис. 3.3. Третий этап выполнения боевой задачи УБС-95

Рис. 3.3. Третий этап выполнения боевой задачи УБС-95

Общее представление выполнения боевой задачи УБС-95 показано на рисунке 3.4:

Рис. 3.4. Выполнение боевой задачи УБС-95

Рис. 3.4. Выполнение боевой задачи УБС-95

(продолжение следует)

Показать полностью 5
Мои подписки
Подписывайтесь на интересные вам теги, сообщества, авторов, волны постов — и читайте свои любимые темы в этой ленте.
Чтобы добавить подписку, нужно авторизоваться.

Отличная работа, все прочитано! Выберите